MIB Explorer Pro
Manage and Explore SNMP Entities
Use MIB Explorer to browse, configure, test&debug, monitor, and discover SNMPv1/2c/3 entities. Listen for traps. Edit, compile and verify SMIv1/2 MIB specifications. Start intuitive SNMP management now.
Download Evaluate Buy Now Compare Versions
The innovative and elaborated functions and tools provide easy-to-use and highly inter-operable SNMP management with many open import/export interfaces. See the MIB Explorer feature matrix for more details. Check out MIB Explorer with a free evaluation license and compare it with other MIB browsers - you will notice the difference! Key features of MIB Explorer are:
- Multi-platform application and license for Java SE.
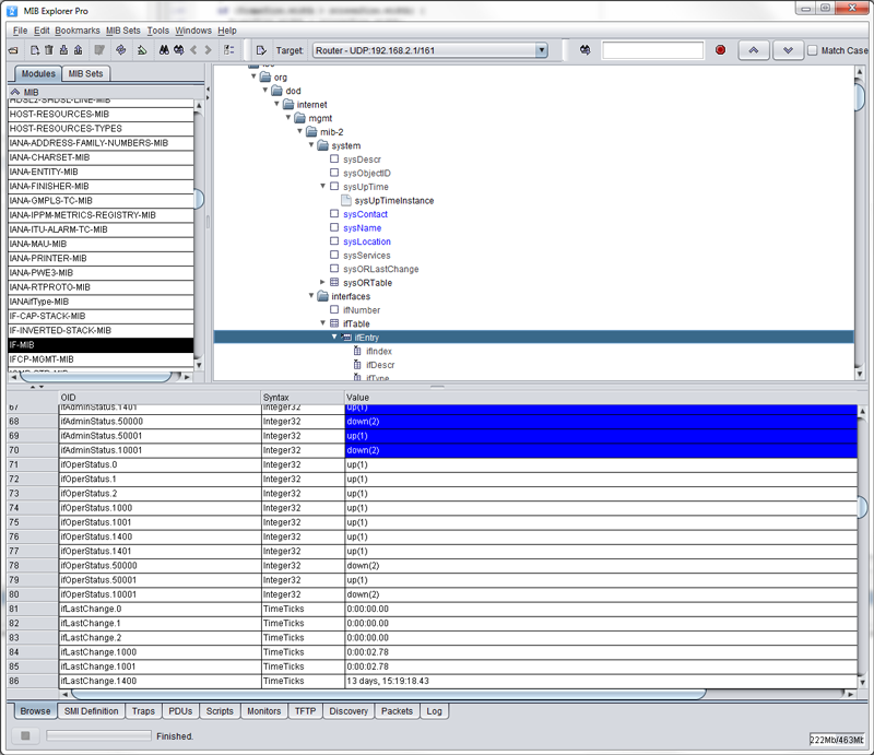
- Browse SNMP data with instant editing support.
- View, edit, and create SNMP values.
- Receive traps and notifications.
- Monitor SNMP devices with customizable charts and tables.
- Automate mangement tasks.
- Debug and analyze SNMP agents.
- Discover SNMP entities.
- Create and edit MIB specification.
- Export SNMP data and create agent snapshots.
- Manage SNMPv3 security configurations for several devices at once.
- Advanced table view with multi-target support and delta highlighting.
- SNMP message analyzer online and offline even of encrypted SNMPv3 messages (i.e., by parsing log messages containgin hexdumps of messages).
- Automation of SNMP management tasks (script engine).
- Various MIB output formats: PDF, XML, XSD, Text, HTML.
- Authentication protocols:
MD5, SHA-1, and SHA-2 (SHA-224, SHA-256, SHA-384, SHA-512). - Privacy protocols:
DES, 3DES, AES (AES-128, AES-192*, AES-256*) - Transport layer security:
TLSv1.2, and v1.3 - new in 5.0
DTLS v1.2 - new in 5.0 - Diffie Hellman Key Exchange (RFC 2786) - new in 5.0
SNMP Table Editor
View and edit SNMP tables in a sortable and transposable table frame with virtually unlimited undo/redo that can also be filtered for an index range
Table contents can be refreshed periodically and exported to a CSV, XML, or XLS file.
Row creation is easy using the advanced index editor. Augmented and expanded tables are detected and you can edit/view all or an arbitrary subset of those tables in a single table view.
Trap Receiver
Receive SNMPv1/2c/v3 traps, inform requests, and notifications from SNMP agents.
Apply your own trap severity indication color scheme based on flexible trap object identifier (OID) filtering.
Persistently save and restore trap histories as XML file.
Monitor with Charts & Tables
MIB Explorer's very flexible Monitor tool can be used to collect data from one or more targets, compute additional values in spreadsheet like manner, and display the data as one of eight supported chart types. The key features are:
- Eight supported 2D chart types: Plot, Scattered Plot, Area, Stacking Area, Bar, Stacking Bar, Pie, and High-Low.
- Three 3D chart types: Scattered Plot, Surface, and Bar.
- Freely configurable data consolidation in round robin archives.
- Export of primary and consolidated round robin databases in tabular CSV and XLS files, as well as the export of chart images as JPEG, GIF, PDF, PCL, PS and PNG files.
- Configurable start date and time as well as fixed-rate or fixed-delay update periods.
- Legend with references to collected or computed data.
- Alarm generation with optional e-mail forwarding and execution of scripts to send SNMP messages.
- Index calculatation based on other MIB object values or another MIB object’s index.
- Optional data collection from notifications.
SNMP Packet Analyzer
Capture and analyze SNMPv1/v2c/v3 packets sent and received by MIB Explorer.
Save and load captured packets to/from XML.
Parse log files for dumped SNMP messages in hex format and list them in the packet analyzer.
PDU Editor with Drag&Drop
Compose any type of SNMP PDU by simply drag & drop nodes from the MIB tree into the editor. Save PDUs to disk (binary or XML format) and sent them to one or more targets at once.
Sending a trap with the PDU editor is as simple as pressing the New Trap button and drag a trap or notification type definition node onto the PDU editor area. Then edit some or all of the values required for the trap and send it to a manager application to test its functionality.
Script Engine
Write SNMP scripts based on the Velocity Template Language (VTL). VTL is a macro language that can be dynamically extended by contexts. Such a context is an interface to access Java objects provided by MIB Explorer. Contexts represent the Model in a Model, View, Controller (MVC) environment. MIB Explorer provides the following contexts (click here to view the complete API documentation):
- Execute any sequence of system commands or send an SMTP Email when an alarm is raised or cleared.
- Automate rather complex administration task, for example creating hundreds of connections in a switch.
- Create test scenarios for SNMP agents.
- Create a trap gun to test scalability and robustness of proxy or manager applications.
- Extract MIB module information and write it to a text file in any output format (e.g., HTML or XML). This can also be used to generate code for any programming language, in particular object name to OID mappings as shown by this script.
- Trigger any sequence of SNMP operations (i.e., traps and informs) on alarm events generated by MIB Explorer’s monitor tool as shown by the alarm example.
MIB Editor & Compiler
MIB Explorer’s MIB file editor supports syntax highlighting, auto-completion via Ctrl-Space, formatted printing, as well as search and replace by regular expressions. Its integrated MIB compiler ensures that MIB modules are in conformity with the latest SMIv1/v2 (and PIB) specifications. Syntax errors are highlighted in editor.
The MIB compiler has two different modes:
- The standard mode has all syntax and semantic checks enabled and thus ensures full standard conformity.
- The lenient mode disables most checks to be able to use low quality MIB specifications with MIB Explorer.
